Crearé flujos de trabajo personalizados de comfyui para generación de modelos 3D y figurines flux sdxl

S
synthwaveai
S
synthwaveai
Synthaura A
Parte de la información se ha traducido automáticamente.

Acerca de este Servicio

Traducción automática

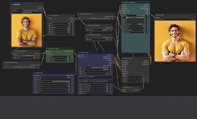
Usando Flux LoRA y SDXL, diseñaré flujos de trabajo únicos de ComfyUI para ayudarte a crear modelos 3D y figurines.


Crearé un flujo de trabajo solo para ti si quieres configuraciones de IA sencillas y listas para usar para crear obras de arte o miniaturas con estilo 3D intrincado.


Con tus modelos favoritos, podrás producir fotografías impresionantes sin dificultades tecnológicas.


Lo que recibirás:


  • Un flujo de trabajo personalizado de ComfyUI basado en tus necesidades


  • Combinando Stable Diffusion XL (SDXL) con Flux LoRA


  • Configuración sencilla para resultados rápidos


  • Asistencia para que puedas comenzar


¡Ideal para creadores de IA y artistas que desean realizar sus conceptos 3D sin esfuerzo!

Preferencia de estilo de entrega

Informa al freelancer cualquier preferencia o inquietud que tengas con respecto al uso de herramientas de IA en la finalización y/o entrega de tu pedido.

Conoce a Synthaura A

Synthaura A

AI Influencers, ComfyUI Workflows, LoRA Training

  • DeEstados Unidos
  • Miembro desdesept 2025
  • Responde aprox. en:5 horas
  • Idiomas

    Inglés, Macedonio, Alemán, Árabe, Chino, Hindi, Portugués, Esperanto, Español, Francés
Hi, I’m Synthwaveai . I create AI influencers, build ComfyUI workflows, and train LoRA models for unique, consistent styles. I also manage deployment, so your AI projects move from ideas to real-world use. I focus on making the process simple and stress-free. I ensure clear communication and reliable delivery. Whether you need a custom influencer, a smooth workflow, or full deployment support, I’ll bring your vision to life with results you can trust. INBOX ME NOW TO GET STARTED!!

Traducción automática